全球大洋三维pH格点数据集发布
近日,中国科学院海洋研究所宋金明团队在Earth System Science Data期刊发表了国际首套基于机器学习的月平均全球大洋海水三维pH格点数据集。该数据产品目前已在中国科学院海洋科学数据中心(后附链接)同步发布,欢迎大家下载使用。
1.数据简介
海洋是地球系统中最大的碳库,海洋持续吸收大气CO2导致的海水酸化会对海洋生物和生态系统造成影响。准确评估海洋酸化状况对于探究海洋生物对海水pH变化的响应和全球海洋吸收二氧化碳能力的未来变化至关重要。本次发布的数据集采用了逐步前反馈神经网络算法(Stepwise FFNN),基于全球海洋数据分析计划(GLODAP)观测数据构建海水pH与环境参数间的非线性关系,获得了近30年来的月平均全球大洋海水三维pH格点数据集(图1),具有全球大洋1°×1°分辨率,覆盖大洋0~2000米(41层),时间跨度为1992年至2020年。

图1 全球大洋平均pH垂直分布
相比国际上目前仅限于表层海水的pH同类产品,该数据集将海水深度扩展到2000米,产品研制技术特点包括:
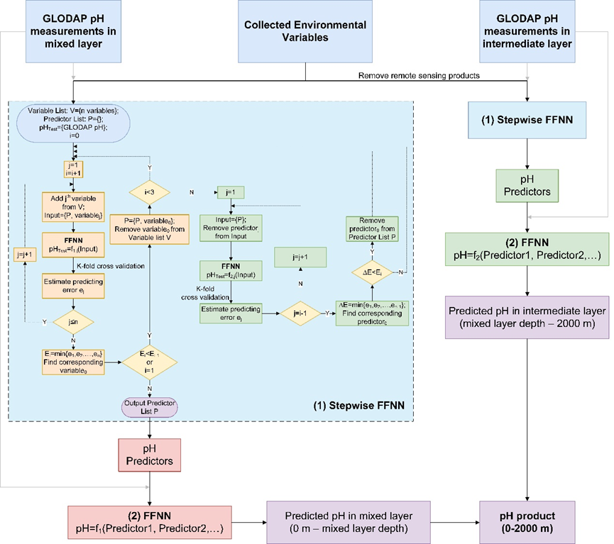
(1)根据pH变化和影响因素将全球大洋划分为14个分区,在不同的区域用逐步前反馈算法来筛选和pH最相关的环境参数(图2),使用的输入参数更能反映pH影响因素的区域差异,显著提高了格点数据集的区域准确度。
(2)利用观测数据基于交叉边界的分区最优插值,可更准确地构建格点数据集,这种方法与以往国内外海洋化学参数格点数据构建相比体现出了显著的优势。
(3)使用年际交叉验证法和定点连续观测站的独立验证,更好地避免了神经网络模型过拟合及其对数据准确性评估的影响,可更加合理地评估和验证pH格点数据的准确性。

图2 全球大洋pH三维格点数据构建技术
该格点数据集扩展了对大洋不同深度酸化状况以及进程的系统认识,对探究海洋酸化的生态环境效应乃至全球变化响应意义重大。
2.数据获取
全球大洋三维pH格点数据集为NetCDF格式,面向全球公开共享,可以通过中国科学院海洋科学数据中心网站免费获取。
数据获取链接:
英文:http://dx.doi.org/10.12157/IOCAS.20230720.001
中文:https://msdc.qdio.ac.cn/data/metadata-special-detail?id=1681888486837194754&otherId=1681888486912692226
中国科学院海洋研究所钟国荣特别研究助理为论文第一作者,宋金明和李学刚为论文共同通讯作者,王凡、张斌、王彦俊等为共同作者。研究得到了国家自然科学基金、国家重点研发计划、崂山实验室项目等课题资助。
相关论文
Zhong, G., Li, X., Song, J., Qu, B., Wang, F., Wang, Y., Zhang, B., Cheng, L., Ma, J., Yuan, H., Duan, L., Li, N., Wang, Q., Xing, J., and Dai, J.: A global monthly 3D field of seawater pH over 3 decades: a machine learning approach, Earth Syst. Sci. Data, 17, 719–740, https://doi.org/10.5194/essd-17-719-2025, 2025.



